广州新媛论坛678_南京夜网论坛梧桐_重庆夜网-重庆桑拿论坛
您好~欢迎光临上海风潮电子有限公司官方网站~
上海风潮电子有限公司
021-64514828
首页
关于风潮
产品中心
成功案例
技术支持
新闻动态
联系我们
1
1
2
产品中心
PRODUCT
数据通信
华为
华三
锐捷
中兴
视频监控
海康
大华
宇视
统一通信
华为
中兴
ALCATEL
AVAYA
物联网
华为
中兴
网络安全
华为
华三
深信服
中兴
传输网络
华为
中兴
烽火
动力能源
华为
中兴
中达电通
视频会议
Polycom
思科
华为
中兴
动环监控
华为
中兴
艾默生
eLTE
华为
中兴
光纤租赁
光纤管道
存储服务器
HP
华三
华为
中兴
IT运维
安装调试
硬件维保
机房值守
机房搬迁
技术咨询
数据备份
位置:
首页
>
产品中心
>
存储服务器
>
华三
>
云计算
>
网络资源
网络资源
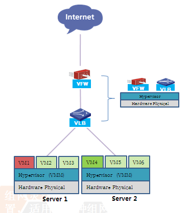
H3C SecPath vFW虚拟防火墙
H3C SecPath vLB虚拟负载均衡器
H3C VSR 虚拟路由器
H3C S1010V虚拟交换机
iMC 智能管理中心平台
共1页/5条记录
首页
关于风潮
产品中心
成功案例
技术支持
新闻动态
联系我们
Copyright?2007-2018 上海风潮电子有限公司 ALL RIGHTS RESERVED
沪ICP备19004013号-1
分享到
百度一下
分享到:
主站蜘蛛池模板:
黄大仙区
|
鄂尔多斯市
|
平度市
|
舟山市
|
建水县
|
广汉市
|
孙吴县
|
马关县
|
岢岚县
|
周口市
|
沾益县
|
乐东
|
吴江市
|
大邑县
|
胶南市
|
崇左市
|
名山县
|
潢川县
|
福海县
|
鹤峰县
|
日土县
|
邳州市
|
镇原县
|
龙里县
|
右玉县
|
饶阳县
|
容城县
|
辛集市
|
海林市
|
上高县
|
稷山县
|
繁昌县
|
盈江县
|
绥滨县
|
仪征市
|
麟游县
|
保定市
|
金山区
|
金堂县
|
普格县
|
山东省
|